mintsweet opened a new issue, #4872: URL: https://github.com/apache/incubator-devlake/issues/4872
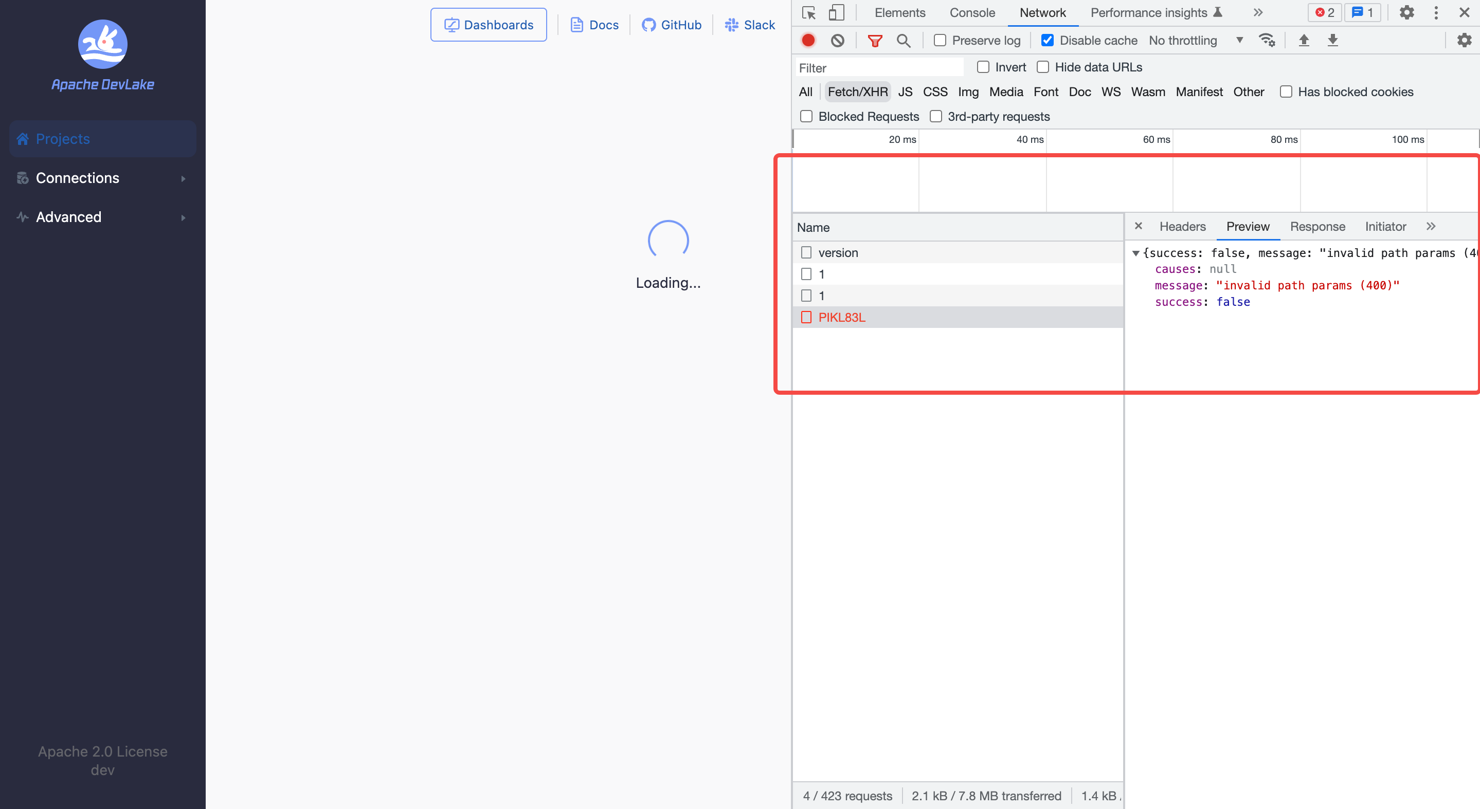
### Search before asking - [X] I had searched in the [issues](https://github.com/apache/incubator-devlake/issues?q=is%3Aissue) and found no similar issues. ### What happened When I create a blueprint that includes pagerduty, I fail to request the data scope in this blueprint.    ### What do you expect to happen Can correctly get the data scope of pagerduty. ### How to reproduce 1. Create a PagerDuty connection. 2. Create a Blueprint including the above connection. 3. Request the data scope you have selected. ### Anything else _No response_ ### Version main ### Are you willing to submit PR? - [ ] Yes I am willing to submit a PR! ### Code of Conduct - [X] I agree to follow this project's [Code of Conduct](https://www.apache.org/foundation/policies/conduct) -- This is an automated message from the Apache Git Service. To respond to the message, please log on to GitHub and use the URL above to go to the specific comment. To unsubscribe, e-mail: [email protected] For queries about this service, please contact Infrastructure at: [email protected]
