terrymanu edited a comment on issue #12273:
URL: 
https://github.com/apache/shardingsphere/issues/12273#issuecomment-922260298


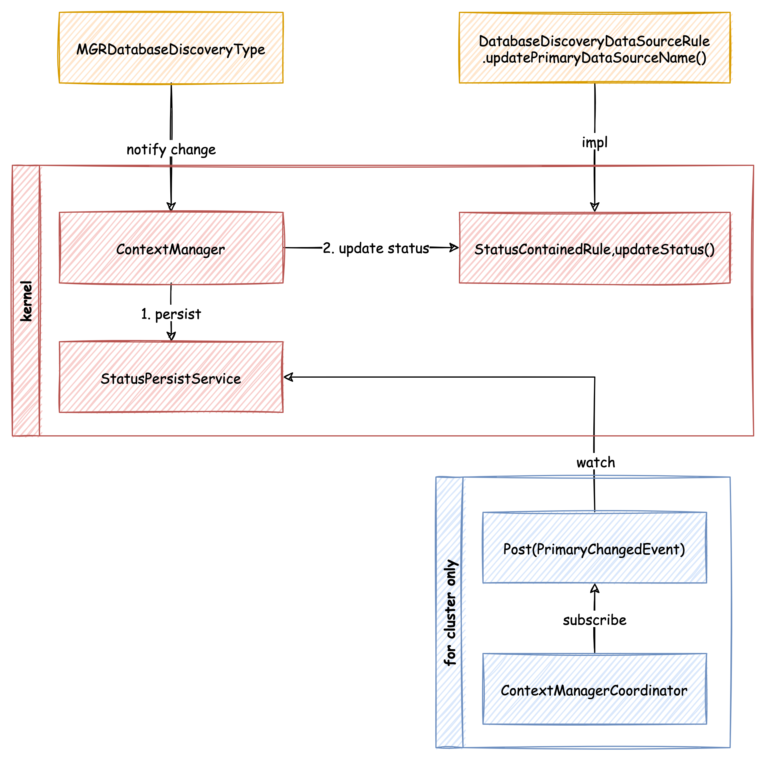
   It is better to extract `StatusPersistService` as normal service, not for 
cluster mode only:
   
![image](https://user-images.githubusercontent.com/5516298/133886678-843bd3cd-38b1-4f20-ae10-076a0a49acd4.png)
   
   So, the tasks are changed to:
   
   - [X] Split ContextManagerBuilder for build one time only and put renew into 
coordinator;
   - [ ] Add StatusPersistService interface
   - [ ] Adjust refresh logic via diagram
   


-- 
This is an automated message from the Apache Git Service.
To respond to the message, please log on to GitHub and use the
URL above to go to the specific comment.

To unsubscribe, e-mail: [email protected]

For queries about this service, please contact Infrastructure at:
[email protected]


Reply via email to